QQ登录

只需一步,快速开始

登录 | 注册 | 找回密码

三维网

 找回密码
 注册

QQ登录

只需一步,快速开始

展开

通知     

查看: 3922|回复: 4
收起左侧

[讨论] 参数化设计DriveWorks非标定制如何快速替换零部件

[复制链接]
发表于 2021-6-16 17:50:52 | 显示全部楼层 |阅读模式 来自: 中国江苏常州
参数化设计DriveWorks非标定制如何快速替换零部件
$ w6 p! F" j  w. m4 q% `: m在设备建模设计过程中,我们推崇标准化、规范化的建模方式,从模板的统一,到模型设计的规范流程,这些工作使我们的设计效率更高,工程师操作更统一规范,模型修改起来更便捷,实现相似设计快速变更。从而实现定制化大批量设计。说到设计变更,是很多公司比较关注的问题,也是直接为公司赢得行业竞争的关键。
4 h0 T3 ?3 G  P3 Y, L# R6 K* x对于一些系列化的零部件,里面可能会有不同的零部件需要去替换,当然替换零部件的方法也有很多。& w. w5 O- E! x. q/ ~; ~/ D
第一种方法:对于SolidWorks本身来说,可能就比较繁琐了,需要单独去替换零件,或者通过把2种类型全部装配上去,然后通过方程式去完成零部件的自动压缩和解压缩。当然如果我们的模型在变大或变小的过程中,替换的零件也需要变化随着变大变小,那么SOLIDWORKS本身是做不了的。7 k: O- d6 h2 `' u, v7 f% b
   1.png
6 u. U. e' }' @. _; o第二种方法:如果我们使用的是定制开发来实现这样的问题是可以的,但是我们的定制开发费用会提升,而且如果产品改型的话,那么以前的定制开发就全部浪费了。
  F/ E# r/ X, m第三种方法:如果我们选择一个经过了大量客户验证的标准化的参数化软件就显得很重要。在选择标准的参数化软件我们要注意的是,软件的功能怎么样?会不会后期还要我们在这个基础上再进行开发?: f0 i3 P! X- J# D' u
今天介绍的DriveWorks参数化软件功能就很强大,基本能满足客户的所有需求,比如可以替换零部件、自动缩放工程图比例、自定义模型命名格式以及可以完成项目的报价等等,如果需要更详细的了解可以登录我司的网站。
2 Z  `) ?8 `, {1 `& v; W& [我们先来看一下DriveWorks参数化软件是如何快速完成零部件替换的。! G  W  ^& p' O8 ?
首先我们新建一个项目,选择一个空的模板,并把项目命名。
+ V- y2 N* @2 u7 |+ S* h' G 2.png
% ?( i! J9 Y: x: o6 d4 ^第二:把需要替换的模型和原来的项目模型同时打开并捕捉到软件里面,就可以看到软件总装上面的2个零件。6 Q- L, y' H1 c5 C/ o; l" m% S
3.png 5 C- T) W7 W' G$ k" ]0 L$ d
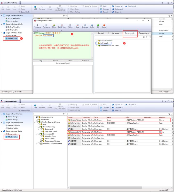
第三:我们把所有的全局变量设置好,以及设置好要替换零件的关系。# b+ S  G( L% U/ @, G$ m# R
4.png
  x! g1 k7 |. `) c: F6 J第四:在模型规则里面把函数式输入进去,以保证软件可以自动替换零件。同时以同样的方式去替换其他需要替换的零件。
* i/ M; w* s8 H2 s* Y0 T 5.png ( p+ r' D+ x0 l8 A  i! C
最后,我们可以运行结果看一下模型是不是可以自由替换。同时还可以调整窗户的大小。4 O: X: N5 r6 U5 h) ~" k* F
6.png
) Q6 U4 f* x8 }' Q+ [8 T' |  z$ {/ y. \! y
单选投票, 共有 1 人参与投票
100.00% (1)
0.00% (0)
0.00% (0)
您所在的用户组没有投票权限
发表于 2021-6-29 09:47:49 | 显示全部楼层 来自: 中国江苏南京
企业使用参数化提高工程师工作效率!
发表于 2021-6-29 14:41:42 | 显示全部楼层 来自: 中国江苏南京
快速替换零部件操作还是很方便的。
 楼主| 发表于 2021-6-30 10:05:47 | 显示全部楼层 来自: 中国江苏常州
不管是用哪一款软件,参数化还是很有必要,
, \/ ^! N# b5 d+ h
发表于 2021-7-1 10:31:10 | 显示全部楼层 来自: 中国江苏南京
感谢分享,这么看下来,替换非标定制的相似零部件果然还是参数化工具最方便快捷,Driveworks功能看上去很强大!
发表回复
您需要登录后才可以回帖 登录 | 注册

本版积分规则


Licensed Copyright © 2016-2020 http://www.3dportal.cn/ All Rights Reserved 京 ICP备13008828号

小黑屋|手机版|Archiver|三维网 ( 京ICP备2023026364号-1 )

快速回复 返回顶部 返回列表