QQ登录

只需一步,快速开始

登录 | 注册 | 找回密码

三维网

 找回密码
 注册

QQ登录

只需一步,快速开始

展开

通知     

查看: 1918|回复: 4
收起左侧

[已解决] ug工程图标注字体能不能是斜的呀

[复制链接]
发表于 2010-3-6 10:41:51 | 显示全部楼层 |阅读模式 来自: 中国浙江温州

马上注册,结识高手,享用更多资源,轻松玩转三维网社区。

您需要 登录 才可以下载或查看,没有帐号?注册

x
ug工程图标注字体能不能是斜的呀  
发表于 2010-3-6 12:28:28 | 显示全部楼层 来自: 中国浙江台州
可以呀  可以选斜体字  后者增加倾斜角度

评分

参与人数 1三维币 +2 收起 理由
beyond2009 + 2 应助

查看全部评分

 楼主| 发表于 2010-3-6 12:31:03 | 显示全部楼层 来自: 中国浙江温州
我就是找不到添加倾斜角度在哪里呀  麻烦说清楚一点
发表于 2010-3-6 14:01:03 | 显示全部楼层 来自: 中国四川资阳
32.gif

评分

参与人数 1三维币 +3 收起 理由
beyond2009 + 3 应助

查看全部评分

发表于 2010-3-7 14:57:15 | 显示全部楼层 来自: 中国江苏泰州
本帖最后由 poxiangzi 于 2010-3-8 21:58 编辑
/ ^8 Z# ]  w- X" E4 i& Q$ W0 D; p4 e* n$ c  c9 G4 h' A7 ^' }
1)楼上的是正解,补充:直接双击文字按照附图的格式输入也可以实现,更快捷。
* g- I+ X7 r) m# G6 g! |) K$ h8 }: `, g( J; a" p
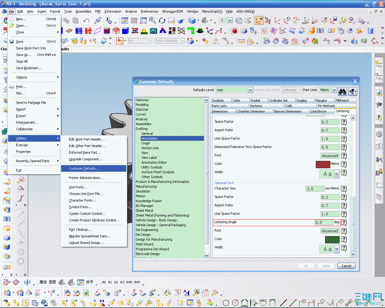
2)应楼主要求,对环境设置方法,见附件,4.0是对更改后新创建的文件有效。
2.gif
0.gif

评分

参与人数 1三维币 +3 收起 理由
beyond2009 + 3 应助

查看全部评分

发表回复
您需要登录后才可以回帖 登录 | 注册

本版积分规则


Licensed Copyright © 2016-2020 http://www.3dportal.cn/ All Rights Reserved 京 ICP备13008828号

小黑屋|手机版|Archiver|三维网 ( 京ICP备2023026364号-1 )

快速回复 返回顶部 返回列表