QQ登录

只需一步,快速开始

登录 | 注册 | 找回密码

三维网

 找回密码
 注册

QQ登录

只需一步,快速开始

展开

通知     

全站
10天前
goto3d 说: 在线网校重磅上线MC2022&Inventor2022全新课程,虞为民老师、大表哥同事精彩讲解,快去围观!
2021-06-25
查看: 3474|回复: 14
收起左侧

[求助] 请教:剖视图【割面线箭头朝向】如何修改?

[复制链接]
发表于 2010-11-30 20:29:49 | 显示全部楼层 |阅读模式 来自: 中国四川广元

马上注册,结识高手,享用更多资源,轻松玩转三维网社区。

您需要 登录 才可以下载或查看,没有帐号?注册

x
如图:
. G- V1 p! P/ X, ~7 N1 U# f' ^& i9 r- E5 v5 }: t, t/ [
这是范例
( W8 [  g+ J# @+ [' K# @: l 2.jpg / Z$ H. i+ a+ R. L

! h6 @1 ^+ Z4 [: m6 |  0 o2 T7 x; l5 ^8 j7 x6 `

. \6 I& |, U3 \3 s1 m$ Q% Q! y这是我画的图
) M4 j- H2 G$ H& Z  `
" Q% C/ E6 q2 P, Z
# z4 _* @, a2 z8 z 1.jpg
5 u* R4 y  W/ Y$ u
2 w0 Z) p! I2 P2 T# E& e+ I+ q% E: e2 o1 k# s* p1 A5 w8 M' `, R8 b, \
请问图中勾选部分(割面线箭头)如何修改为范例中的位置?
发表于 2010-11-30 21:10:51 | 显示全部楼层 来自: 中国浙江宁波
选中箭头上面直接拉啊
发表于 2010-12-1 00:41:27 | 显示全部楼层 来自: 中国新疆乌鲁木齐
草绘面参照
发表于 2010-12-1 12:42:03 | 显示全部楼层 来自: 中国山东青岛
制图角度看  那个剖面线 位置不对吧  不能那样的吧 拐角正好在圆的顶点上
发表于 2010-12-1 16:18:45 | 显示全部楼层 来自: 中国上海
再回一次强似灌水,绘图选项里crossec_arrow_style设为head_online
 楼主| 发表于 2010-12-5 22:31:00 | 显示全部楼层 来自: 中国四川内江
5# hxy369
6 U' m" ]2 M0 G  v
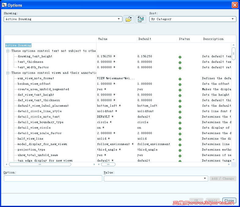
8 W! S/ q: ^# c8 ]# l2 O我在config.pro里没找到 crossec_arrow_style 这项!?  就是输入了 crossec_arrow_style 查找不到!
3 p1 r0 E; w" |7 b0 }然后我直接修改config.pro这个文件也不行!请问这是什么原因?!5 e! }6 h! p+ ]7 s9 Z6 o. \) W" m
还有  我是按教程做的  我自己建好了模型再新建一个绘图模版 就如上图显示;
6 Z' |; p- U" u0 {8 f但是打开教程自带的文件却是我需要的那个效果(箭头尾连接剖面线)!!
% g9 l7 o7 u7 ], ~# X6 s奇怪了 用的同一个config.pro  为什么我新建的和教程自带的文件显示的不一样?!
6 J# S9 ]& ?: b: e% n  u
, T0 E3 ~% f/ t6 l& b" o不知道我有没有说清楚  之前我修改其他配置  在config.pro中一输入就可以找到相关选项了  但是这次就是找不到crossec_arrow_style?!
 楼主| 发表于 2010-12-5 22:48:16 | 显示全部楼层 来自: 中国四川内江
直接上图!( m+ r. u% P) {7 Y0 H
QQ截图未命名.jpg
发表于 2010-12-6 10:37:15 | 显示全部楼层 来自: 中国浙江温州
“fergus1987” 5#说的是“绘图选项”,而你却说在config.pro中找不到这个选项,难道你不知道什么是绘图选项,什么是系统配置文件吗?
发表于 2010-12-6 11:29:04 | 显示全部楼层 来自: 中国广东佛山
本帖最后由 wz_111 于 2010-12-6 11:39 编辑
3 B7 ]8 }; r* }" G- ]3 X# N: v' s3 Q' [
楼主,8楼说的对,需要在工程图模块去添加  U( Y1 d( t6 A% ^5 z5 _$ h5 }$ B

, A; S' h4 A8 K0 m2 e用tail_online类型
6.png
 楼主| 发表于 2010-12-6 16:38:28 | 显示全部楼层 来自: 中国四川德阳
本帖最后由 fergus1987 于 2010-12-6 16:40 编辑 7 d* g0 `* Q- I  x9 m% X+ l* b4 T
' w! Q7 j0 Y' |7 i( p. }6 T' A
8# yudw01
) z! W) K. v5 `
4 K/ {* C) O' U5 `' J% t
3 [5 ^2 P! Z" V) T  y( X     真不知道。。 我新手  多多包涵!
 楼主| 发表于 2010-12-6 16:42:15 | 显示全部楼层 来自: 中国四川德阳
9# wz_111 1 S# M' L4 Z6 H) e7 N- X3 k

  A# Z; a6 C+ K谢谢你  我之前一直以为选项只有【工具】菜单栏里那一个  不知道原来在绘图模式的【文件】栏中还有这么一个选项  受教!
发表于 2010-12-11 14:24:33 | 显示全部楼层 来自: 中国浙江金华
1# fergus1987
$ P3 ^7 I0 X- ^2 V* n& G2 {当你剖面时注意箭头反向一下即可!这个主要就是一些细节问题。
发表于 2010-12-11 15:09:31 | 显示全部楼层 来自: 中国浙江杭州
直接转到CAD里改一下得了
发表于 2011-1-17 21:40:24 | 显示全部楼层 来自: 中国辽宁沈阳
楼上的说的对,在绘图模式下更改文件下的绘图选项的配置:crosssec_arrow_style      tail_online
发表于 2011-1-17 21:43:03 | 显示全部楼层 来自: 中国辽宁沈阳
楼上的说的对,在绘图模式下更改文件下的绘图选项的配置:crosssec_arrow_style      tail_online
发表回复
您需要登录后才可以回帖 登录 | 注册

本版积分规则


Licensed Copyright © 2016-2020 http://www.3dportal.cn/ All Rights Reserved 京 ICP备13008828号

小黑屋|手机版|Archiver|三维网 ( 京ICP备2023026364号-1 )

快速回复 返回顶部 返回列表